XML Editor
XML 문서를 편집, 보기, 유효성 검사, 읽기 및 형식을 지정하는 도구가 포함된 고성능 XML Editor 입니다.
풍부한 텍스트 기반의 편집기는 구문 강조 표시, 올바른 형식의 유효성 검사, XSD 1.0, XSD 1.1, Schematron 및 RelaxNG에 대한 스키마 인식 검사, 자동 완성, 스키마 인식 인텔리센스(Schema Aware Intellisense), XSD 정의로 가기(Go to XSD Definition), 맞춤법 검사 등을 제공합니다.
XML 문서를 그리드(Grid)/표(Tabular) 보기(View)에서 보고 편집할 수 있습니다. 문서 내의 각 요소를 피봇팅하여 하위 요소(Children)를 테이블 내의 열에 나타나도록 하며, 데이터를 Excel과 SQL Server와 같은 다른 데이터 소스에서 쉽게 가져오고 내보낼 수 있습니다.
텍스트와 표(Tabular) 보기를 분할 보기(Split View)에서 나란히 볼 수 있어 표 보기(Tabular View)에서 변경한 내용의 영향을 쉽게 확인할 수 있습니다.
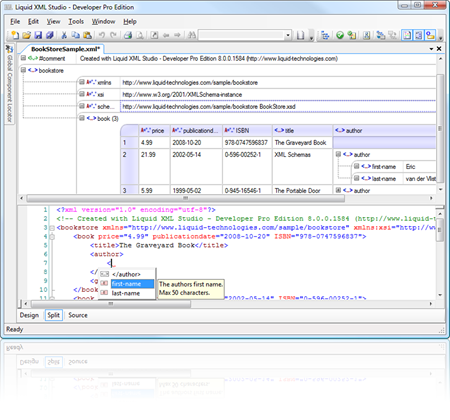
XML Grid Editor
XML Grid Editor를 사용하면 XML 데이터를 트리나 테이블 형식으로 만들고 편집할 수 있습니다. 반복되는 데이터 집합(Sets of Data)을 편집할 때, 표준 트리 기반의 패러다임은 종종 매우 제한적입니다.
테이블 패러다임(Table Paradigm)으로 데이터 액세스를 보다 쉽게 하고, 데이터를 스프레드시트처럼 표시하여 쉽게 보고 편집할 수 있게 됩니다.
트리 보기(Tree View)에서 XML 문서는 노드(Nodes)의 계층 구조로 표시되는데 각각의 요소나 속성은 Leaf로 표시됩니다. 테이블 보기(Table View)에서 동일한 유형의 요소 그룹은 테이블로 표시되고,
테이블의 각 행은 요소를 나타내며, 각 셀은 하위 요소 또는 속성을 나타냅니다. XML 요소의 모든 그룹은 트리나 테이블로 표시할 수 있으며, 각 그룹은 컨텍스트 메뉴(Context Menu)를 사용하여 보기(View)
간에 서로 전환될 수 있습니다.
테이블로 보여질 때, 행과 열 레벨 작업(Level Operations)이 수행될 수 있습니다. 예를 들어, 열을 추가하면 테이블의 모든 행(이로 인해 모든 요소가 행을 표시)에 요소/특성을 추가합니다.
분할 보기 편집(Split View Editing)
XML Editor는 그리드 보기(Grid View)와 함께 XML 소스코드를 표시하는 분할 보기 모드(Split View Mode)에서 사용할 수 있습니다. 그리드 보기의 변경 사항은 코드 보기(Code View)에
즉각 반영되며, 코드 변경 사항은 모델을 다시 선택하면 모델에 반영됩니다.
그리드 보기(Grid View)에서 한 선택도 소스코드에서 추적됩니다. 이 경우 그리드 보기에서 열이 선택되면 해당되는 모든 하위 요소(Child Elements)가 코드 보기(Code View)에서 선택됩니다.
인텔리센스(Intellisense)
XML Editor는 연관된 XML 스키마 세트에서 자동 완성 옵션을 지능적으로 계산합니다. 따라서 파일의 현재 위치에서 허용되는 속성이나 요소가 표시됩니다.
주석(Annotations)은 XML 스키마에서 읽고 컨텍스트에 맞는 도움말 제공을 위해 Tooltip으로 표시됩니다.
유효성 검사(Validation)
XML Editor는 XML 문서가 올바른 형식이고 연관된 XML 스키마에 대해 유효한지를 확인합니다. 다음 XML 스키마 형식을 지원합니다 :
- DTD – Microsoft .Net XML Validator & Xerces
- XSD 1.0 – Microsoft .Net XML Validator & Xerces
- XSD 1.1 – Microsoft .Net XML Validator
- RelaxNG – Mono
- Schematron – Running via Saxon XSLT Engine
입력에 대한 오류를 실시간으로 보고하고, XML 문서와 에러 창(Error Window)에 바로 표시됩니다.
문서 개요 보기(Document Outline View)
대규모 XML 문서 탐색을 단순화 합니다. 모든 XML 요소와 특성을 보여주는 트리 보기(Tree View)가 XML 문서와 함께 표시되며, 입력하는 대로 실시간 업데이트 됩니다.
트리에서 노드를 선택하면 해당 문서 위치로 이동합니다. 자세한 내용 더 알아 보기
XPATH Query Viewer
XPATH Query Builder는 현재 XML Editor와 자동으로 연결되는 도구 창(Tool Window) 입니다. XPATH 쿼리의 결과는 입력하는 대로 XML Editor에서 자동으로 강조 표시되며,
연결된 XML Editor를 기반으로 XPATH 인텔리센스 옵션을 제공하므로 XPATH 쿼리를 빠르고 쉽게 구성하고 테스트 할 수 있습니다. 자세한 내용 더 알아 보기
XMM 스키마 정의 탐색(Navigation to XML Schema Definition)
XML 문서가 XML 스키마와 연결되면, XML 요소나 특성부터 XML 스키마의 해당 정의까지 곧 바로 탐색할 수 있습니다. 속성 또는 요소를 마우스 오른쪽 버튼으로 클릭하고
오른쪽 클릭 메뉴 ‘정의 탐색(Navigate to Definition)을 사용하면 됩니다.
아웃라이닝(코드 폴딩)/Outlining(Code Folding)
XML Editor를 사용하면 XML 문서 내의 요소를 접을 수 있어 작업 영역이 최대화되므로 대용량 파일 편집을 단순화 할 수 있습니다.
이동 경로 도구(Breadcrumb)
대규모 XML 문서 내에서는 현재 위치를 확인하기 어려울 수 있습니다. 간단 이동 경로(Breadcrumb) 도구를 사용하면 문서의 루트까지 모든 상위 요소(Parent Elements)를 쉽게 볼 수 있습니다.
이동 경로(Breadcrumb) 항목을 선택하면 문서 내의 적절한 위치로 이동합니다. 자세한 내용 더 알아 보기
기타 기능
- 맞춤법 검사(Spell Checking)– 맞춤법 검사기(SpellChecker)가 입력 에러를 실시간으로 강조 표시 합니다.
- XML 샘플 생성기(XML Sample Generator) – XML 스키마에서 샘플 XML 문서를 생성합니다.
- XML Schema 추론 (XML to XSD) – XML 문서에서 XML 스키마를 생성합니다.
- 파일 변경 통지(File change notification) – 작업 중인 파일이 외부 편집기에 의해 변경되면 사용자에게 알림을 보냅니다.
- 정규 형식(Canonical Form) – XML 문서를 정규 형식으로 변환 – 논리적 수준에서 비교하여 문서의 디지털 서명을 쉽게 해줍니다.
- 문서 포매팅(Document Formatting) – ‘Format XML’ 과 ‘Format Selection’ 옵션은 모든 요소를 올바르게 들여 쓰도록 하여 XML 문서를 쉽게 읽을 수 있습니다.
- 자동 완성(Auto Complete) – XML Editor는 입력 시 요소를 자동으로 닫고 자동 서식(Formatting)을 제공하는 자동 완성(Auto Complete) 기능을 제공합니다.
- 구문 강조 표시(Syntax highlighting) – XML Editor는 오류를 방지할 수 있도록 XML 코드를 쉽게 개발할 수 있는 구문 강조 표시를 제공합니다.









